Litestep under win2k/XP

As Microsoft is quite aggressive about its own explorer-shell, there are a few registry settings you need to change in order to get LiteStep running to your full satisfaction. Most conveniently you setup each user his own shell. Then you might want to enable multiple window browsing for the explorer filemanager. Last but not least the autocompletion feature from Unix is also available under win32. This tutorial was published by shell-shocked on July 15, 2002.





Installing Litestep under Win2k/XP
by Björn Brembs


My name is Björn Brembs and I was born 1971 in Germany. I'm a neurobiologist and study brains. Currently I'm a Postdoctoral fellow at the University of Texas, Houston Medical School and I'm doing research on learning and memory (http://brembs.net/). Much of my work is computerized and all of my machines run LiteStep.

If the acronyms in the title don’t mean anything to you, you probably don’t have to read any further. But then again, if that were the case you probably wouldn’t have found this article in the first place. I’ll outline how to manually install LiteStep on Windows 2000/XP, despite the available installers and shell-switchers out there.

It is one of the confusing things with Windows that one single program works as both filemanager and shell: explorer.exe (your enemy). The annoying consequence is that every time you want to use the filemanager part of explorer.exe, it checks if the shell part is loaded (apparently Microsoft expected the shell part to be rather unstable) and in case it isn’t, loads the explorer.exe shell. It even loads it right on top of whatever you use as your shell. To prevent this from happening, you have to tell Windows that you want something else as your shell (e.g. LiteStep). You find settings like that (i.e. those that Microsoft doesn’t want you to change on your own) in the registry, a huge, hierarchically organized, continuously updated database containing virtually every piece of information about your system. This article will deal with editing the registry by hand, using the registry editor regedt32.exe, supplied with Windows 2000/XP in your systemroot\system32 folder (i.e. c:\winnt\system32 in most cases) to install a different shell per each user.



If you open regedt32.exe, you see several subwindows with explorer-like folder-trees in them. Unlike a file system, this database consists of ‘keys’ and ‘values’ that are organized in the separate trees denoted with ‘HKEY_’.



Windows 2000 is a multi-user system. To take advantage of this flexibility, I will explain how to install a different shell per user. This leaves the possibility for people unfamiliar with LiteStep to continue to use explorer. Also, since LiteStep doesn’t come with a Dde handler (there is a module called LiteMan.dll which works in most cases) software installation is conveniently done while logged in as administrator under explorer.exe as shell.

1. With regedt32.exe open, navigate to the following location under the HKEY_LOCAL_MACHINE tree:

Software\Microsoft\Windows NT\CurrentVersion\IniFileMapping\system.ini\boot

2. You see a string entry called 'Shell' which should have the following value:

SYS:Microsoft\Windows NT\CurrentVersion\Winlogon

3. Select this entry. When you have the 'Shell' entry selected, edit the string value and replace the characters 'SYS:' with 'USR:Software\'. The entry should now look like this:

USR:Software\Microsoft\Windows NT\CurrentVersion\Winlogon



This key now tells Windows to look in each user's HKEY_CURRENT_USER\Software\Microsoft\Windows NT\CurrentVersionWinlogon registry key for the file to load as the shell.

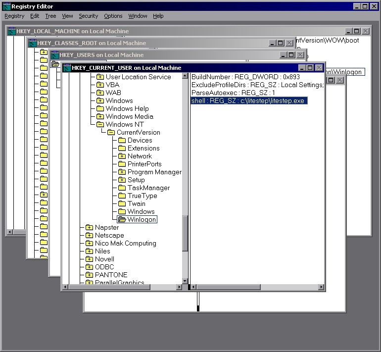
4. To specify the shell for a user, logon as that user and open regedt32.exe. Navigate to the following location under the HKEY_CURRENT_USER tree:

Software\Microsoft\Windows NT\CurrentVersion\Winlogon



5. Look for a string entry called 'Shell'. If it is not there, create a string entry and name it 'Shell'. Set the value of this entry to the name and location of your shell. For LiteStep, the shell entry may be "C:\LiteStep\LiteStep.exe" or wherever your LiteStep executable is located. For explorer, the entry is simply “explorer.exe”.



6. Quit regedt32.exe and restart your machine. When your machine has restarted and you log on again, the shell that is loaded will be the one specified in the Software\Microsoft\Windows NT\CurrentVersion\Winlogon section of HKEY_CURRENT_USER.

If you have set LiteStep as shell, but still want to use the filemanager part of explorer, you have to separate it from the shell part. To split the two processes, you again open regedt32.exe and under HKEY_CURRENT_USER navigate to

Software\Microsoft\Windows\CurrentVersion\Explorer

Create a new value called DesktopProcess (REG_DWORD) with the data field set to 1. Now, if you try to start the explorer filemanager from LiteStep, it shouldn’t load the explorer shell over LiteStep. If it still does, double and triple check all the entries, I personally once was on the verge of complete and utter madness, until I found my tiny typo in the registry.

If you prefer to use multiple windows of the explorer filemanager, go to the 'Tools' menu in an explorer window, then 'Folder Options' and the 'View' tab. There you'll find an entry saying: "Launch folder windows in a separate process". Activate that entry to use the explorer filemanager in multiple windows.



Of course you can also use regedt.32exe to change that setting: Select the HKEY_CURRENT_USER key. Navigate to

Software\Microsoft\Windows\CurrentVersion\Explorer\BrowseNewProcess

and set the value of the KEY BrowseNewProcess = "YES". This should not be necessary, if you're using the explorer filemanager in tree (single window) mode.

If you’re so into manually controlling your computer that you find yourself using the command line a lot, you might appreciate another bonus Microsoft doesn’t want you to have: command-line auto-completion! A long known *nix feature is also available under Windows 2000 and you only need to (you guessed it) edit the registry:
Navigate to the following location under the HKEY_CURRENT_USER key:

Software\Microsoft\Command Processor

Set CompletionChar to 9 and set EnableExtensions to 1. Now when you are using your command-line tool, pressing the TAB key while typing a command will cycle through those files which match what has been typed on the command line.

LiteStep

What is LiteStep?
Important LS sites
screenshots
LS and win2K

brembs.net

Home
Learning
Evolution
MetaBiology